contact email :
FixTerminal is a trading system currently under development.
This documentation page is also a work in progress and will be continuously updated as the FixTerminal system evolves.
High-Performance Trading System
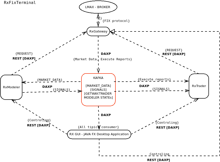
FixTerminal is a trading system designed for efficient market data processing, signal generation, and automated trade execution. Built with a microservices architecture, it leverages Apache Kafka for real-time event streaming and JavaFX for an intuitive desktop user interface.
Core Components:
🔹 RxGateway – Connects to the LMAX Broker, handling market data and trade execution.
🔹 RxModeler – Processes market data and generates trading signals.
🔹 RxTrader – Executes trades based on signals and generates execution reports.
🔹 RxGUI – A powerful JavaFX desktop application providing real-time insights and control over the trading process.
🔹 Kafka - Ensures seamless communication between services with market data, gateway state, and trading signals.

Tech Stack of RxFixTerminal
RxFixTerminal is a Java-based trading system designed for real-time market data processing, signal generation, and automated trade execution.
- Communication:
- Uses FIX protocol for broker connectivity.
- Kafka (DAXP) for event-driven streaming between services.
- REST API (DAXP) for internal and external communication.
- Core Microservices:
- RxGateway, RxModeler, RxTrader – Built with Java and Spring Framework, responsible for market data processing, trade execution, and strategy modeling.
- User Interface:
- RxGUI – A JavaFX desktop application that interacts with all services via REST API and also acts as a Kafka consumer for real-time updates ... more ...
Libs:
🔹 QuickFIX/J - 100% Java Open Source FIX Engine
🔹 Rx-Core
This platform is currently under development and continuously evolving to enhance performance, scalability, and adaptability. The architecture is being refined to support high-frequency trading (HFT) and algorithmic trading strategies, ensuring a robust and efficient trading experience.